Η εφαρμογή που μπορεί να καλύψει όλες τις ανάγκες ενός λογιστικού γραφείου σε ένα εύχρηστο και απλό περιβάλλον εργασίας. Αυτοματοποίηση και τυποποιημένες διαδικασίες σας εξοικονομούν πολύτιμο χρόνο και απλοποιούν την καθημερινότητα του σύγχρονου λογιστή! 

Διατίθεται σε

ON PREMISE

Αγοράζετε την εφαρμογή PYLON και την ετήσια σύμβαση για τις νέες εκδόσεις (αναβαθμίσεις) και τις υπηρεσίες υποστήριξης.

Η εγκατάσταση πραγματοποιείται πλήρως στις δικές σας υποδομές.

Μοναδικά Πλεονεκτήματα

Σύνδεση με Πιστοποιημένο Πάροχο Ηλεκτρονικής Τιμολόγησης

Η εφαρμογή EXTRA Λογιστική συνδέεται απευθείας με την Α.Α.Δ.Ε και με την Υπηρεσία Πιστοποιημένου Παρόχου Ηλεκτρονικής Τιμολόγησης, Epsilon Digital προσφέροντας τα παρακάτω πλεονεκτήματα:

  • Η online σύνδεση με την Α.Α.Δ.Ε. εξασφαλίζεται την γνησιότητα προέλευσης των παραστατικών και την ορθότητα των κειμένων και συνημμένων αρχείων.
  • Η Τεχνολογική αναβάθμιση - ψηφιακός μετασχηματισμός της επιχείρησης σας, θα ξεκινήσει με μηδενικό κόστος εγκατάστασης για να λειτουργήσει με τα νέα δεδομένα η επιχείρησης σας.
  • Μείωση κόστους εργασιών με την αυτοματοποίηση δημιουργίας, αποστολής και αρχειοθέτησης παραστατικών.
  • Πρόσβαση οποιαδήποτε στιγμή. Αναζητήστε όλα τα παραστατικά on the go και διαχειριστείτε τα σε οπουδήποτε συσκευή (Laptop, tablet & smartphone).


 

Απογειωθείτε με το Epsilon Cloud

Αυτόματος συγχρονισμός των δεδομένων της Λογιστικής με το Epsilon Cloud με την επιλογή ενός κουμπιού! Επιλέξτε εύκολα τις εταιρίες που επιθυμείτε να συγχρονίσετε, προσφέροντας στους πελάτες του Λογιστικού Γραφείου μία live ενημέρωση της επιχείρησής τους. Παρέχεται η δυνατότητα ενημέρωσης στοιχείων όπως Υπόλοιπα Συναλλασσόμενων της επιχείρησης, Ταυτότητες Οφειλής για τα έντυπα της Δήλωσης Φ.Π.Α. και της Προσωρινής Δήλωσης, συναλλαγές άνω των 500€ για πληρωμή μέσω Τραπέζης. Ο συγχρονισμός εκτελείται παράλληλα με την απρόσκοπτη λειτουργία των εφαρμογών χωρίς να χρειάζεται κάποια επιπλέον εργασία από το χρήστη.

Παρακολούθηση Ειδικού Καθεστώτος Φ.Π.Α. 39Β

Εύκολη παρακολούθηση των Εισπράξεων, των Πληρωμών και των Προκαταβολών, με Αυτόματη δημιουργία Τακτοποιητικών Λογιστικών Εγγραφών, Διαχείριση Αρχείου Εισπράξεων και πληρωμών και φυσικά αυτόματος Υπολογισμός των εντύπων Φ.Π.Α., αλλά και των Συγκεντρωτικών Καταστάσεων (Μ.Υ.Φ.). Το κύκλωμα καλύπτει πλήρως όλες τις περιπτώσεις που προβλέπει το Ειδικό Καθεστώς 39Β με γνώμονα πάντοτε την εξοικονόμηση πολύτιμου χρόνου για τον Λογιστή.

Live Chat Support

Παροχή χρήσιμων πληροφοριών και επίλυση αποριών online! Τέλος οι αναμονές στα τηλεφωνικά κέντρα καθώς παρέχεται η δυνατότητα online συνομιλίας με τους εξειδικευμένους συνεργάτες της Epsilon Net με παράλληλη λειτουργία της εφαρμογής. Η σύνδεση στο live chat πραγματοποιείται μόνο με τη χρήση του Ονοματεπώνυμου του χρήστη.

Δημιουργία Δυναμικών Οικονομικών Καταστάσεων βάσει ΕΛΠ

Με την χρήση των αρτιότερων τεχνολογικά εργαλείων, προσφέρεται η ευελιξία δημιουργίας δυναμικών Οικονομικών Καταστάσεων με βάση τις επιμέρους ανάγκες της κάθε επιχείρησης, όπως προβλέπεται από τα ΕΛΠ με δυνατότητες προσθήκης/αφαίρεσης Κονδυλίων, καθορισμού σειράς εμφάνισης και εργαλειοθήκης επεξεργασίας κειμένου. Υπάρχει επίσης πρότυπη παραμετροποίηση, την οποία επιμελείται και ενημερώνει η Επιστημονική Ομάδα της Epsilon Net  και μπορεί να χρησιμοποιηθεί από το σύνολο των εταιριών. Η ενημέρωση των Οικονομικών Καταστάσεων πραγματοποιείται από τις Λογιστικές Καταχωρήσεις με απευθείας δυνατότητα σύνδεσης των Λογιστικών Αρχείων με τις Οικονομικές Καταστάσεις κατά τη δημιουργία αυτών.

Κάλυψη όλων των Υποχρεώσεων του Κ.Φ.Α.Σ

Πλήρως εναρμονισμένη στις διατάξεις του νέου Κ.Φ.Α.Σ, με όλες τις εκτυπώσεις και καταστάσεις που προβλέπονται και ένα μεγάλο αριθμό πληροφοριακών αναφορών. Αυτόματη online αναβάθμιση με όλες τις Φορολογικές Μεταρρυθμίσεις και με την επιμέλεια της Επιστημονική Ομάδας της Epsilon Net. Καλύπτει πλήρως τις εξειδικευμένες περιπτώσεις όπως τουριστικά γραφεία, επιχειρήσεις που υπάγονται στο σύστημα Ήφαιστος, εταιρείες με οικοδομοτεχνικά έργα κλπ

Έκδοση Παραστατικών

Το μοναδικό σύστημα Τιμολόγησης που απευθύνεται και καλύπτει πλήρως τις ανάγκες όλων των Λογιστικών Γραφείων, παρέχοντας δυνατότητες Μαζικής Έκδοσης Παραστατικών και Αυτόματης Ενημέρωσης της Λογιστικής τόσο του Εκδότη (Λογιστή) όσο και του Πελάτη (Εταιρείας), το κύκλωμα υπόσχεται να τυποποιήσει, να οργανώσει και να σας απαλλάξει από την χρονοβόρα διαδικασία Έκδοσης Παραστατικών και Παρακολούθησης Υπολοίπων Πελατών.

Αυτόματο Κλείσιμο Ισολογισμού

Ολοκλήρωση διεργασιών Κλεισίματος Ισολογισμού και Διανομής Κερδών μόνο με το πάτημα ενός «κουμπιού» και την απλή εκτέλεση όλων των απαραίτητων βημάτων. Με την διαδικασία επιτυγχάνεται η ενημέρωση της Λογιστικής ενώ παράλληλα συμπληρώνονται όλες οι Ετήσιες Οικονομικές Καταστάσεις και παρέχεται η δυνατότητα για αυτόματη Μεταφορά Υπολοίπων Λογαριασμών στην επόμενη χρήση.

Αυτόματη Συμπλήρωση και Ηλεκτρονική Υποβολή

Άντληση δεδομένων από τις καταχωρήσεις, αυτόματος υπολογισμός και συμπλήρωση των Εντύπων Φ.Π.Α – VIES, Intrastat και Φορολογίας Εισοδήματος με δυνατότητα ηλεκτρονικής υποβολής όλων των εντύπων στις αντίστοιχες υπηρεσίας της Γ.Γ.Π.Σ μεμονωμένα είτε μαζικά με την αποστολή αρχείου.

Μεταφορά Δεδομένων από όλες τις εφαρμογές

Απαλλαγείτε από την χρονοβόρα διαδικασία καταχώρησης παραστατικών των πελατών σας που χρησιμοποιούν οποιαδήποτε Εμπορική Εφαρμογή της αγοράς, μεταφέροντας σε ελάχιστα λεπτά όλα τα δεδομένα που ενημερώνουν την λογιστική. Επίσης, παρέχεται η δυνατότητα μεταφοράς δεδομένων από οποιαδήποτε εφαρμογή της Epsilon Net.

Διαχείριση Οικοδομοτεχνικών Επιχειρήσεων

Ένα ειδικά σχεδιασμένο κύκλωμα για εταιρείες με οικοδομοτεχνικά έργα που καλύπτει πλήρως το εξειδικευμένο καθεστώς στο οποίο υπάγονται. Δυνατότητα παρακολούθησης απεριόριστων έργων ανά εταιρεία, δημιουργίας και επιμερισμού Λογιστικών Σημειωμάτων κατά την καταχώρηση των εγγραφών / άρθρων και επιμερισμός των εξόδων σε πολλαπλές κατηγορίες και είδη δαπανών. Όλες οι απαραίτητες εκτυπώσεις και έντυπα (Βιβλίο Κοστολογίου, Έντυπα Προϋπολογιστικού\ Απολογιστικού Κόστους. Δήλωση Μεταβίβασης Ακινήτου κλπ) αλλά και πλήθος πληροφοριακών καταστάσεων. Με αυτόματη ενημέρωση περιοδικής και εκκαθαριστικής δήλωσης ΦΠΑ.

Δυνατότητες
Προσωρινές Δηλώσεις και Βεβαιώσεις Αποδοχών

Πλήρη παρακολούθηση παρακρατούμενων φόρων από Επιχειρηματική Δραστηριότητα. Αυτόματος υπολογισμός, υποβολή στη Γ.Γ.Π.Σ. και εκτύπωση Προσωρινών Δηλώσεων και Βεβαιώσεων Αποδοχών σύμφωνα με τα όσα ορίζονται από τις φορολογικές διατάξεις. Πρότυπη παραμετροποίηση για την άντληση των δεδομένων από τις εγγραφές και τα άρθρα η οποία μπορεί πολύ εύκολα να αντιγραφεί σε οποιαδήποτε εταιρία!

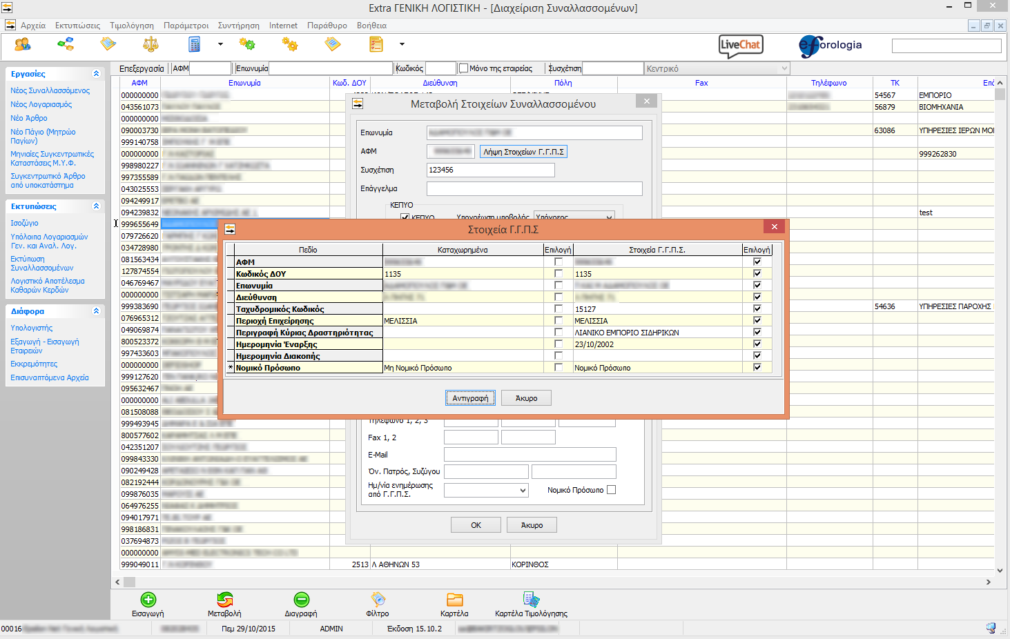
Λήψη Στοιχείων από τη Γ.Γ.Π.Σ.

Αυτόματη λήψη και ενημέρωση των στοιχείων του Συναλλασσόμενων με το πάτημα ενός κουμπιού! Η λήψη πραγματοποιείται μέσω της υπηρεσίας της Γ.Γ.Π.Σ. και με τη χρήση Ειδικών Κωδικών είτε του Λογιστή είτε της κάθε μία επιχείρησης διακριτά. Αφορά Α.Φ.Μ. προσώπων, φυσικών ή νομικών, που είναι ή έχουν υπάρξει επιτηδευματίες.

Πρότυπα Λογιστικά Σχέδια

Πέρα από όλες τις δυνατότητες που πρέπει να παρέχεται από ένα λογιστικό σύστημα (16-βάθμια ανάπτυξη, εισαγωγή υπολοίπων από Excel/ASCII, πλήρης και αναλυτική παραμετροποίηση συμπεριφοράς λογαριασμών κ.α.) μπορείτε να κερδίσετε σημαντικό χρόνο και κόπο χρησιμοποιώντας κάποιο από τα πρότυπα λογιστικά σχέδια που σας παρέχονται με έτοιμη παραμετροποίηση από την Επιστημονική Ομάδα της Epsilon Net. Επωφεληθείτε από την αυτόματη ενημέρωση όλων των αλλαγών της νομοθεσίας και επικεντρωθείτε στις καταχωρήσεις σας, όχι στη συντήρηση και την παραμετροποίηση.

Σύνδεση με e-forologia

Με το πλήκτρο F11 o χρήστης έχει τη δυνατότητα ανά πάσα στιγμή να συνδεθεί μέσω internet με την πλατφόρμα ενημέρωσης  www.e-forologia.gr και την “Οn line Τράπεζα Ολοκληρωμένης Φορολογικής & Εργατικής Ενημέρωσης” για να βρει τις σχετικές διατάξεις του πεδίου που βρίσκεται εκείνη τη στιγμή. Επίσης, μέσω ειδικού πεδίου στην αρχική οθόνη μπορεί να ψάξει με λέξεις κλειδιά ή πληκτρολογώντας συγκεκριμένη διάταξη, για να βρει τη διάταξη (πχ. Νόμο, ΠΟΛ, ΠΔ) που τον ενδιαφέρει.

Ολοκληρωμένο Σύστημα Διαχείρισης Παγίων

Ένα υπερσύγχρονο εργαλείο με πολύ μεγάλες δυνατότητες σε υπολογισμούς και λειτουργίες. Κερδίστε πολύτιμο χρόνο και διαχειριστείτε μαζικά τα πάγιά σας χρησιμοποιώντας Κανόνες Απόσβεσης. Εκμεταλλευτείτε την ευελιξία και τις δυνατότητες της εφαρμογής δημιουργώντας δικούς σας συντελεστές και παραμέτρους αποσβέσεων. Πρόβλεψη για νέες επιχειρήσεις, αναπροσαρμογή / επιχορήγηση παγίων, γέφυρα λογιστικής & πλούσιες εκτυπώσεις. Εξαιρετικά γρήγορος μηχανισμός υπολογισμών που μπορεί με ευκολία να διαχειριστεί ακόμα και τις πιο μεγάλες εγκαταστάσεις.

Μαζική Υποβολή Περιοδικών Δηλώσεων Φ.Π.Α.

Με τη Μαζική Υποβολή των Περιοδικών Δηλώσεων Φ.Π.Α., εξοικονομείται σημαντικός χρόνος στη διαδικασία υποβολής. Μέσα από μία πολύ απλή διαδικασία επιλογής των -προς υποβολή- Δηλώσεων εξάγεται αρχείο το οποίο αποστέλλεται στην Γ.Γ.Π.Σ. αφού πραγματοποιηθεί αυτόματη είσοδος στο σύστημα με τους αποθηκευμένους κωδικούς χρήστη. 

Πλήρης Διαχείριση Χρηστών

Έχετε πολλούς χρήστες στο γραφείο σας και επιθυμείτε να ελέγχετε ποιος έχει πρόσβαση που; Κανένα πρόβλημα! Η πλήρης διαχείριση χρηστών της εφαρμογής σας βοηθά σε ελάχιστο χρόνο να καθορίσετε τα δικαιώματα που επιθυμείτε, στο βάθος και την ανάλυση που χρειάζεστε. Με τον τρόπο αυτό μπορείτε να αισθάνεστε σίγουροι για τα δεδομένα σας αλλά και να βλέπετε  αναλυτικά τις ενέργειες όλων των χρηστών μέσα στην εφαρμογή.

Screenshots
Αρχείο Εισπράξεων/Πληρωμών
Αρχείο Εισπράξεων/Πληρωμών
Αρχείο Εισπράξεων/Πληρωμών
Μαζική Έκδοση Παραστατικών
Μαζική Έκδοση Παραστατικών
Μαζική Έκδοση Παραστατικών
Φόρμα καταχώρησης άρθρου
Φόρμα καταχώρησης άρθρου
Φόρμα καταχώρησης άρθρου
Λήψη Στοιχείων από τη Γ.Γ.Π.Σ.
Λήψη Στοιχείων από τη Γ.Γ.Π.Σ.
Λήψη Στοιχείων από τη Γ.Γ.Π.Σ.

Ζητήστε δωρέαν προσφορά.

Από τους ειδικούς της Epsilon Software

Τηλεφωνήστε μας

215 215 9740

Ή συμπληρώστε τη φόρμα