Η πληρέστερη εφαρμογή της αγοράς για Οργανωμένα Λογιστικά Γραφεία παίρνει Άριστα στην Αξιολόγηση Εφαρμογών Μισθοδοσίας και σας παρέχει τη δυνατότητα αναβαθμισμένης παρακολούθησης όλου του κυκλώματος μισθοδοσίας για απεριόριστο αριθμό εργαζομένων και εταιρειών  με την πλέον εύχρηστη και συνάμα, έγκυρη διαδικασία της αγοράς. 

Διατίθεται σε

ON PREMISE

Αγοράζετε την εφαρμογή PYLON και την ετήσια σύμβαση για τις νέες εκδόσεις (αναβαθμίσεις) και τις υπηρεσίες υποστήριξης.

Η εγκατάσταση πραγματοποιείται πλήρως στις δικές σας υποδομές.

Μοναδικά Πλεονεκτήματα

Άμεση Υποστήριξη, Εργατική Καθοδήγηση

Άμεση ανταπόκριση σε όλες τις αλλαγές της νομοθεσίας με αναβαθμίσεις των εφαρμογών μέσω internet. Έγκυρη, έγκαιρη και άμεση εξυπηρέτηση από την απόλυτα εξειδικευμένη ομάδα της φορολογικής και τεχνικής υποστήριξης κάθε εργάσιμη ημέρα (09:00 έως 21:00) καθώς και Σάββατο (09:00 έως 14:00). Epsilon Support 24 ώρες το 24ωρο μέσω Internet.

Αυτοματοποιημένες διαδικασίες - Υποβολές μέσω Internet

Η Δυνατότητα υποβολής μέσω internet των Οριστικών δηλώσεων ΦΜΥ, ΑΠΔ, ΠΣ ΕΡΓΑΝΗ καθώς και εξαγωγής αρχείων εισφορών σε Λοιπά & Επικουρικά Ταμεία, εντολών προκαταβολών και εκκαθάρισης πληρωμής σε όλες τράπεζες σε συνδυασμό με την ταχύτητα διεκπεραίωσης όλων αυτών των εργασιών μηδενίζουν τη γραφειοκρατία.

Πλήρης Κάλυψη όλων των εργασιακών σχέσεων

Η μοναδική εφαρμογή που καλύπτει αυτοματοποιημένα κάθε κατηγορία εργαζομένων χωρίς καμία παραμετροποίηση: Έμμισθοι, ημερομίσθιοι, ωρομίσθιοι, συμβάσεις ορισμένου ή αορίστου χρόνου, μερική ή εκ περιτροπής απασχόληση, τεκμαρτά ημερομίσθια, ειδικές περιπτώσεις ασφαλισμένων πχ σπουδαστές ΤΕΙ, μαθητές ΟΑΕΔ κλπ, εργατοτεχνίτες οικοδομικών επιχειρήσεων, ξενοδοχεία, ελεύθεροι επαγγελματίες, ειδικές περιπτώσεις επαγγελματιών πχ ξεναγοί, φασόν, καλλιτέχνες, διάφοροι τρίτοι κ.ά. 

Διαχείριση Σ.Σ.Ε., Ατομικών & Επιχειρησιακών Συμβάσεων

Συμβουλευτική καθοδήγηση για τον χειρισμό συμβάσεων που έληξαν, καταγγέλθηκαν ή είναι σε ισχύ με παράλληλη διασφάλιση του χρήστη από παράνομες μειώσεις μισθών. Πλήρης διαχείριση όλων των Συλλογικών Συμβάσεων Εργασίας (συνεχής & αυτόματη ενημέρωση μέσω Internet) με αυτόματη αναπροσαρμογή μισθών με βάση τις αλλαγές των Σ.Σ.Ε. Αυτόματη κατάργηση επιδομάτων (Ν.4046), Ενσωμάτωση Επιχειρησιακών Συμβάσεων (Ν.4024). Πλήρης συνδεσιμότητα με Ι.Κ.Α., Σ.Ε.Π.Ε., Ο.Α.Ε.Δ., Τράπεζες, καθώς και με όλες τις εμπορολογιστικές εφαρμογές. Πλήρης εναρμόνιση με τον κανονισμό GDPR. Άντληση Σταθερών Στοιχείων Εργαζομένου από Ε.Φ.Κ.Α.

Σύγχρονη διαχείριση συστήματος ανταμοιβών

Αναβαθμισμένη Διαχείριση των Υποσυστημάτων Αδείας, Ασθενείας, Πρόσθετων Αποδοχών, Παροχών, Προκαταβολών  σε συνδυασμό με εργαλεία διαμόρφωσης Πολιτικής Μισθών παρέχουν μοναδικά προνόμια σε όσους επαγγελματίες επενδύουν στην ποιότητα των υπηρεσιών που παρέχουν στους πελάτες τους.

Hyper Εργαλεία & Υποσυστήματα

Η παροχή σύγχρονων εργαλείων και υποσυστημάτων δίνει υπεραξία σε κάθε χρήστη της εφαρμογής. Οι δυνατότητες import / export κάθε αρχείου, το Query Builder που παρέχει πρόσβαση στους πίνακες της βάσης, τα υποσυστήματα κατάρτισης προϋπολογισμών σε συνδυασμό με απολογιστική παρακολούθηση, τα Ελεύθερα Πεδία, το Ξενόγλωσσο Reporting και πολλά άλλα εργαλεία αποτελούν μόνο ένα δείγμα των hyper δυνατοτήτων.

Μαζικότητα, Αυτοματοποίηση, Παραμετροποίηση

Η μαζικότητα ενεργειών για το σύνολο των εργαζομένων όλων των εταιρειών σε συνδυασμό την πλέον αξιόπιστη και σύννομη διαδικασία της αγοράς αποτελούν μοναδικό πλεονέκτημα για τον κάθε χρήστη. Οι απεριόριστες δυνατότητες παραμετροποίησης έρχονται να καλύψουν ωστόσο και κάθε ιδιαίτερη ανάγκη που μπορεί να παρουσιαστεί, διευκολύνοντας τον κάθε χρήστη να εξελιχθεί σε advanced σύμβουλο για κάθε επιχείρηση.

Πληρότητα εκτυπώσεων – Δυνατότητα σχεδίασης & παραμετροποίησης

Οι απεριόριστες επιλογές πρότυπων εκτυπώσεων, καταστάσεων μισθοδοσίας και όλων των σχετικών εντύπων Δημοσίου με επιπλέον δυνατότητα σχεδίασης και παραμετροποίησης εκτυπώσεων, καλύπτουν και τις πλέον εξειδικευμένες ανάγκες της κάθε επιχείρησης.

Πλήρες παραθυρικό και φιλικό περιβάλλον

Το πληρέστερο και πλέον απλουστευμένο  παραθυρικό πρόγραμμα για μικρομεσαίες επιχειρήσεις και λογιστικά γραφεία ως προς τον τρόπο διαχείρισης Μισθοδοσίας με ελαχιστοποίηση του χρόνου εξοικείωσης και εξαγωγής αποτελεσμάτων από την εφαρμογή ειδικότερα όταν υπάρχει ανάγκη για τη διεκπεραίωση ενεργειών για μεγάλο αριθμό πελατών - εταιρειών.

Σύνδεση με e-forologia

Με το πλήκτρο F11 o χρήστης έχει τη δυνατότητα ανά πάσα στιγμή να συνδεθεί μέσω internet με την πλατφόρμα ενημέρωσης  www.e-forologia.gr και την “Οn line Τράπεζα Ολοκληρωμένης Φορολογικής & Εργατικής Ενημέρωσης” για να βρει τις σχετικές διατάξεις του πεδίου που βρίσκεται εκείνη τη στιγμή. Επίσης, μέσω ειδικού πεδίου στην αρχική οθόνη μπορεί να ψάξει με λέξεις κλειδιά ή πληκτρολογώντας συγκεκριμένη διάταξη, για να βρει τη διάταξη (πχ. Νόμο, ΠΟΛ, ΠΔ) που τον ενδιαφέρει.

Δυνατότητες
Εξειδικευμένο Reporting

Η πλέον ολοκληρωμένη γκάμα πρότυπων εκτυπώσεων για την αποφυγή διαχείρισης εξωτερικών αρχείων (word, excel κ.λ.π.). Για παράδειγμα: Ληξιάριο Συμβάσεων Οικογενειακό Επίδομα, Επιδότηση Παραμεθορίων,  Βεβαίωση Εποχικότητας,  Πρακτική Άσκηση - Αιτήσεις Απογραφής, Μεταβολής, Μη Οφειλής, Ενημερότητας ΙΚΑ – Καταστάσεις Ασφαλίστρων ΟΛΩΝ των Επικουρικών & Λοιπών ταμείων, Υπόλοιπο Αδειών (όλων των τύπων), Προγραμματισμός Αδειών, Άδεια Άνευ Αποδοχών, Πλαφόν Ασθενείας, Ιστορικότητα Μισθών, Διαχείριση Δανείων & Παροχών.

Κάθετες Αγορές

Αυτοματοποιημένη και ολοκληρωμένη κάλυψη της μισθοδοσίας και των λοιπών διαδικασιών των Κάθετων Αγορών όπως: Τεχνικές Επιχειρήσεις, Ξενοδοχεία, Εκπαιδευτήρια, Ναυτιλιακές Επιχειρήσεις, Νοσοκομεία, Ν.Π.Ι.Δ., Δημόσιος Τομέας. Παράλληλη συμβουλευτική καθοδήγηση σχετικά με τις ιδιαιτερότητες που απαιτεί ο κάθε κλάδος.

Οικονομική Πληροφόρηση

Πλήρης παρακολούθηση και επιμερισμός των κέντρων κόστους ανάλογα με τις εκάστοτε ανάγκες της επιχείρησης. Παρακολούθηση των άρθρων Γ.Λ. & Α.Λ. και σύνδεση με οποιαδήποτε εμπορολογιστική εφαρμογή. Επιπλέον δυνατότητες κατάρτισης σεναρίων προϋπολογισμών καθώς και προβλέψεων αποζημίωσης απόλυσης, συνταξιοδότησης και αδείας. 

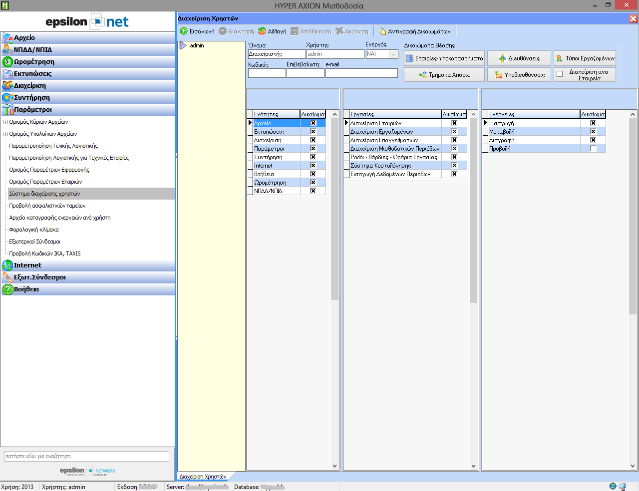
Access Security

Υπερσύγχρονος μηχανισμός διαχείρισης χρηστών, ιστορικό ενεργειών ανά χρήστη, προειδοποιητικά και απαγορευτικά μηνύματα ασφαλείας.  Ενημέρωση του χρήστη για αποφυγή λαθών, παραλείψεων, λανθασμένων επιλογών (μέσω προειδοποιητικών ή απαγορευτικών μηνυμάτων) Ιστορικό ενεργειών ανά χρήστη. Πλήρης διαχείριση ενεργειών των χρηστών και καταγραφή αυτών με πληροφορίες για την κάθε κίνηση τους.

Advanced Ωρομέτρηση

Το ολοκληρωμένο υποσύστημα της Ωρομέτρησης παρέχει την δυνατότητα καταγραφής, διαχείρισης και επεξεργασίας του παρουσιολογίου των εργαζομένων με παράλληλη δυνατότητα παραμετροποίησης των ωραρίων εργασίας με βάση τους κανόνες που εφαρμόζει η κάθε επιχείρηση ενώ συγχρόνως διαχειρίζεται πλήρως όλα τα υποσυστήματα τα οποία είναι άμεσα συνδεδεμένα με την ωρομέτρηση των εργαζομένων όπως άδειες, ασθένειες, αργίες, νυχτερινά, υπερωρίες.

Query Builder

Εργαλείο δημιουργίας & επεξεργασίας πινάκων από τη βάση δεδομένων με παράλληλη ενσωμάτωση αυτών στο report generator για τη διευκόλυνση δημιουργίας των πλέον σύνθετων αναφορών. Αυτόματη σύνδεση με Report Generator. Επεξεργασία ονοματολογίας & μεγέθους πεδίων. Επιλογή αντιγραφής ερωτημάτων. Δημιουργία συναρτήσεων.

Screenshots
Σύστημα Διαχείρισης Χρηστών
Σύστημα Διαχείρισης Χρηστών
Σύστημα Διαχείρισης Χρηστών
Βιβλίο Αδειών
Βιβλίο Αδειών
Βιβλίο Αδειών
Εξωτερικοί Σύνδεσμοι
Εξωτερικοί Σύνδεσμοι
Εξωτερικοί Σύνδεσμοι
Ημερολόγια Υπενθυμίσεων
Ημερολόγια Υπενθυμίσεων
Ημερολόγια Υπενθυμίσεων

Ζητήστε δωρέαν προσφορά.

Από τους ειδικούς της Epsilon Software

Τηλεφωνήστε μας

215 215 9740

Ή συμπληρώστε τη φόρμα